业内人士深知稳定币的价值:它们将区块链“即时转移资金与价值”的核心能力体现得淋漓尽致,使在链上构建商业闭环——支付成为可能。然而,支付远不止于“点对点转账”这一环节,真正的企业级场景远比“把钱从 A 送到 B”复杂。
目前,面向企业的稳定币应用大多采用一种“稳定币三明治”架构(Stablecoin Sandwiched),这一术语最早由 Fireblocks 支付与网络高级副总裁 Ran Goldi 于 2021 年提出:即用区块链替代传统支付通道的横向价值/资金传输,上下两端仍依赖老旧金融支付体系。
这种设计虽带来了显著改进,却也限制了区块链优势的完全释放。这也是 Airwallex CEO Jack 抨击并没有看到稳定币支付带来降本增效的点。
因此,我们将依托 Jesse 的文章 Unpacking the Stablecoin Sandwich,从全球资金转移视角来看稳定币如何应用于全球跨境支付。本文将:
拆解现有全球跨境支付体系;
剖析稳定币三明治架构在资金管理、B2B 支付及卡网络结算中的具体改进;
探讨如何克服稳定币三明治两端的挑战,让区块链的价值贯穿全程。
一、稳定币支付背景
在稳定币的众多应用中,B2B 企业支付最为引人注目。最新的 Artemis 报告提供了来自一线支付公司的数据:去年每月 B2B 企业支付额从 7.7 亿美元增长至 30 亿美元。Fireblocks 还报告称,稳定币占其平台交易量的近一半,49% 的客户积极使用稳定币进行支付。
头部企业的内部数据更能反映细分市场规模。根据 FXCIntelligence 的报告,BVNK(被视为该领域最大玩家之一)年处理量约 150 亿美元,其中约一半来自 B2B 企业支付——这也是跨境支付中最大的细分。Conduit 的年化交易量为 100 亿美元,公司估计这约占全球 B2B 稳定币跨境支付市场的 20%;Orbital 公布的年化规模则为 120 亿美元。
具体来说,全球支付的使用日益普及,因为当金融支付基础设施更加凸显陈旧时,基于区块链基础设施的稳定币优势会被放大;SWIFT 和代理银行网络每年成功促成超过 100 万亿美元的全球支付额,然而,企业和银行仍然面临着巨大的复杂性和延迟问题。
二、全球跨境支付的各种模式
2.1 基于 SWIFT 的银行基础设施
首先,让我们看看当前基于 SWIFT 全球支付的运作方式。
对于不同国家银行间的交易,整个流程被拆分为“消息传递清算”和“资金结算”两部分:SWIFT 负责在银行之间传递转账指令,而真正的资金流动,只发生在那些已预先开设往来账户、可直接进行借记/贷记转账的银行之间。

(Jesse, Unpacking the Stablecoin Sandwich)
只有两家银行都已接入 SWIFT 系统,并且互为合作伙伴,才能完成最终的转账——资金结算。若双方并未建立直接合作关系,就必须串联起具备相应接口和头寸的代理行(Correspondent Banks),才能完成资金结算。
下图展示了 SWIFT 网络的一种典型交易:通过共同的代理行,把两家毫无直接关联的银行连接起来。

(Jesse, Unpacking the Stablecoin Sandwich)
随着需要更多中介银行,结算时间长达数日、费用上涨、追踪挑战以及其他问题也随之浮现。这也导致了在金融基础设施不发达的邻国之间的跨境支付,也需要绕道全球北方的银行,带来了极大的不便。

(Stablecoins: Leapfrogging Africa’s Financial System, Ayush Ghiya and Uchenna Edeoga)
2.2 基于 PSP 的跨境资金池模式
上文所述的流程,正是今天企业办理国际电汇时所必须经历的路径:银行必须接入 SWIFT,且在目标支付走廊具备清结算能力。
因此,跨境资金传输商(Cross Border Money Transmitters, XBMT)a.k.a 我们耳熟能详的跨境支付公司的服务模式,由此应运而生。它们旨在让企业无需直接通过 SWIFT 通道也能完成全球付款,这种能力也被称为“全球多币种账户”或“本地收款账户”。
其本质是:跨境资金池模式。
其服务的核心:为企业提供多币种资金池,使其能在不同国家之间灵活付款。
XBMT 负责管理合规性和银行关系,而企业或个人则获得单一的多币种银行产品,由此构成一个“闭环”,这意味着没有外部运营商或依赖项来增加成本或复杂性。如果将其比作一个三明治,那么内部账本就是三明治里的那块肉,而每个地区的本地收款账户就是面包。流动性在各个账户之间进行内部管理:

(Jesse, Unpacking the Stablecoin Sandwich)
XBMT 如今已在全球 B2B 企业支付与企业资金管理市场中占据重要的一席之地。它们以闭环模式运营,事先备妥并调度所需流动性,再按需分发给企业客户。因掌控端到端流程,XBMT 对客户设定了严格的额度与风控规则。
尽管表面光鲜,但是 XBMT 仍搭建在 SWIFT 的轨道之上,靠精巧的流动性管理手法来“制造”即时到账体验。然而,这类设计的速度与规模,始终受制于 XBMT 在特定国家的可用流动性,以及其底层结算轨道自身的清算时效。
考虑到银行账户能力以及流动性管理,Airwallex 已经在当前发达的 G10 国家构建了相对完整的“全球多币种账户”或“本地收款账户”,并能够实现相对“零成本”的资金下发。这对比“稳定币三明治”模式两端需要有出入金成本,会有更大的费用优势。
因此,对于稳定币支付的采用还需要有明确的场景优势才行,不能一概而论。

2.3 稳定币模式
如果说 XBMT 是针对 B2B 企业支付场景精心设计的“结构化产品”,那么稳定币则代表了更底层的跃迁:它借助区块链技术,重构互联网商业的运作方式。
稳定币的结算周期等同于其发行区块链的出块时间——与 SWIFT 及代理行转账相比,这是跨越数量级的提速。任何依赖传统方式的系统,都可以被一条共享、可验证的账本取代,该账本可以追踪稳定币发行与所有权。
更关键的是,稳定币通常部署在智能合约平台之上,使得传统银行轨道无法实现的创新系统与工作流成为可能。举例而言,若 XBMT 想叠加某一逻辑,就需在各国银行逐一做 API 集成;而在开放、可验证的协议(如以太坊的 ERC 或 Solana 的 SPL 标准)之上,任何人都能无需许可地为稳定币添加功能。
从宏观视角看,更快速、更具交互性的金融支付可以直接放大全球 GDP:企业能更快收款,资金即可更快进入下游流程,从而削减因结算延迟带来的管理成本与资金占用。当结算周期从“天”压缩到“秒”或“分钟”,其连锁效应将席卷整个经济体。同时,可验证标准的存在,让金融创新第一次能够在全球范围内无需许可地发生——这是传统金融体系无法企及的质变。
三、稳定币在全球支付中的应用
鉴于上述稳定币的优势,我们现在可以看到一些受益于稳定币的具体全球支付用例。我们将探讨当今全球资金管理、B2B 企业支付和卡组织网络结算的运作方式,并探讨稳定币在各个领域的应用和优势。
3.1 企业资金管理
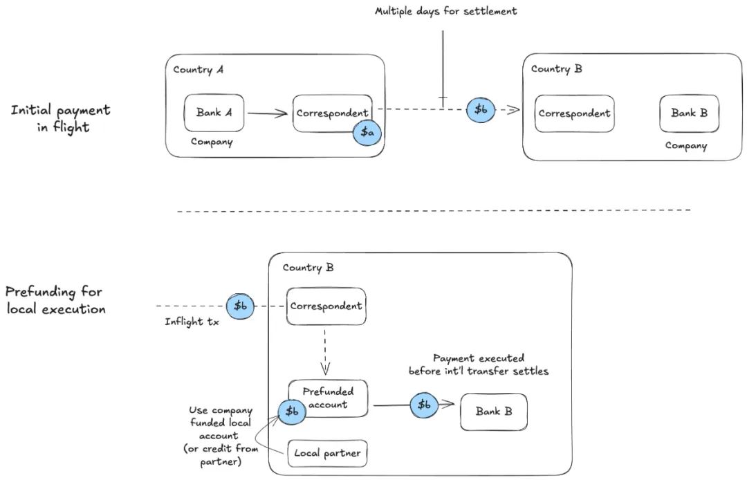
以企业资金管理为例:例如,一家公司在某个日期有在 B 国以货币 b 付款的义务。他们必须在付款到期前准备从 A 国以货币 a 进行的资金转移:

(Jesse, Unpacking the Stablecoin Sandwich)
这是预付资金流程,企业财务团队必须考虑及时执行付款所需的准备时间。
团队必须在本地银行开设一个账户,以便按时执行付款。有时,为了支持这一点,公司可能会向该地区的合作伙伴寻求短期贷款。全球资金结算拖延的时间越长,外汇风险敞口就越大,企业财务部门的资本要求也就越高。对于只想执行全球支付的企业来说,管理衍生品以对冲货币风险并计算短期流动性会增加大量的运营开销。
稳定币能够通过消除对国际结算延迟控制的要求,简化了这一系统:

( Jesse, Unpacking the Stablecoin Sandwich)
我们可以看到“稳定币三明治”结构的作用:虽然两端的初始入金与出金仍必须触及法币体系,但稳定币的存在使得两段法币“坡道”之间的资金流动得以顺畅完成。
通过使用稳定币,整个处理过程被拆分成在 A 国和 B 国各自境内进行本地转账,而区块链则在中间完成双方之间的全球流动性结算。(注意:要让这笔兑换成功,链上必须有足够的流动性,才能把 A 稳定币换成 B 稳定币。)
3.2 B2B 企业支付
全球 B2B 企业支付的流程与企业资金管理类似,但 B2B 场景能获得更大收益,因为 B2B 支付往往更复杂,且其成功与否可能牵动企业运营的其他环节。
在这类支付中,不同国家的银行通常与某项服务或货物的交付直接挂钩。这意味着各方对支付进度的追踪会更加敏感。例如,在前文提到的“预融资”示意图中,预融资成本的高低可能取决于一笔来账(Inbound Payment)的实时状态。
此外,如果企业所需要的支付通道较为冷门,它们往往需要通过多条国际中转路径才能完成资金划拨——这样的路径可能缺乏清晰的进度通报机制,而且受限于银行非 7×24 小时的营业时间,支付时间极易被拉长。
再来看一个例子:A 国企业要向 B 国企业付款,而两国银行之间并不常发生业务往来。如果 A 国银行在通往 B 国的任何合适通道上都没有直连关系,这笔付款就必须再多绕一道弯:

( Jesse, Unpacking the Stablecoin Sandwich)
当这些 B2B 跨境付款流程在链路中间通过稳定币执行时,企业层面会浮现一系列额外收益:
• 双方都能清晰、实时地管理和监控付款状态。
• 融资可以与时效性强的原材料或交货节点直接挂钩,使那些高度依赖货物准时到达的企业得以规避重大风险或延误。
• 风险降低后,资本成本随之下降,资本周转速度加快;随着稳定币集成方案的成熟,这种效应将在全球范围内带来可观的生产力提升。
与企业资金管理场景类似,代理行链路、预融资需求以及大部分外汇敞口基本都被移除。整个流程从过去的 3 天压缩到仅需数秒,且无需考虑市场休市,营运资金需求因而显著缩小、简化。

3.3 卡组织网络结算
在卡组织网络中,发卡机构将代表持卡人向商户的收单银行发送付款,收单银行接收付款并将其记入商户账户。这些银行不直接结算债务;它们均已接入 VisaNet,Visa 在工作日的银行营业时间内在银行之间进行净额结算。每家银行必须保持预付余额,以便及时电汇。
Visa 早在 2021 年就已开始试行使用稳定币进行收单行与发卡行之间的结算。这种使用稳定币的方式取代了电汇流程,转而使用以太坊和 Solana 上的 USDC。在完成特定日期的卡片授权后,Visa 会使用 USDC 从交易双方的银行扣款或贷记:

( Jesse, Unpacking the Stablecoin Sandwich)
由于该系统运行于 VisaNet 内部,其净效应使网络中的合作伙伴受益。这与 XBMT 的闭环系统最为相似,但卡组织网络的庞大规模使发卡机构/收单机构受益(因为他们之前必须管理全球支付)。
稳定币的优势与资金管理类似,但这些优势归属于网络内的银行:它们可以降低及时进行国际转账所需的资本要求,从而避免外汇风险。此外,区块链的开放性、可验证性和可编程性为 VisaNet 内部银行之间的信贷和其他金融基础奠定了基础。
四、写在最后
通过前面的讨论,我们已经看到“稳定币三明治”在某一些场景确实有用;然而,目前大多数稳定币应用仍停留在这个三明治结构本身,并未进一步突破。为什么会这样?
现实中,极少企业真正使用链上支付和稳定币。只要任何环节还需要触碰法币轨道,我们就不得不在“三明治”两端再夹上面包。我们只是在原先的素食三明治里加了点蛋白质,但它依旧是三明治。
稳定币支付的终极目标是彻底去掉两端的面包。当企业和消费者全面拥抱稳定币后,完整的金融和商业周期都能在区块链上完成,我们再也无需受限于落后的传统轨道。金融机构和企业一旦完全以稳定币结算,将释放出前所未有的商业规模。由于企业构建、运营和服务的全球摩擦大幅降低,全球 GDP 的增长曲线将更贴近互联网对商品、服务和内容的真正消费速度。
所以 PayFi 的本质其实是:Stablecoin Payments + On-Chain Finance,如果我们能彻底摆脱三明治结构,并在两端构建更多的链上金融服务,那么全球化的资金/价值流转速度将进入前所未见的高度。
Stay Tuned & Keep Building.




